GM Service Manual Online
For 1990-2009 cars
Makes
🢒
Chevrolet
🢒
2004
🢒
Tahoe - 2WD
🢒 Power, Ground, DLC, Controlled/Monitored Subsystem References
Power, Ground, DLC, Controlled/Monitored Subsystem References
Power, Ground, DLC, Controlled/Monitored Subsystem References
Master Electrical Component List
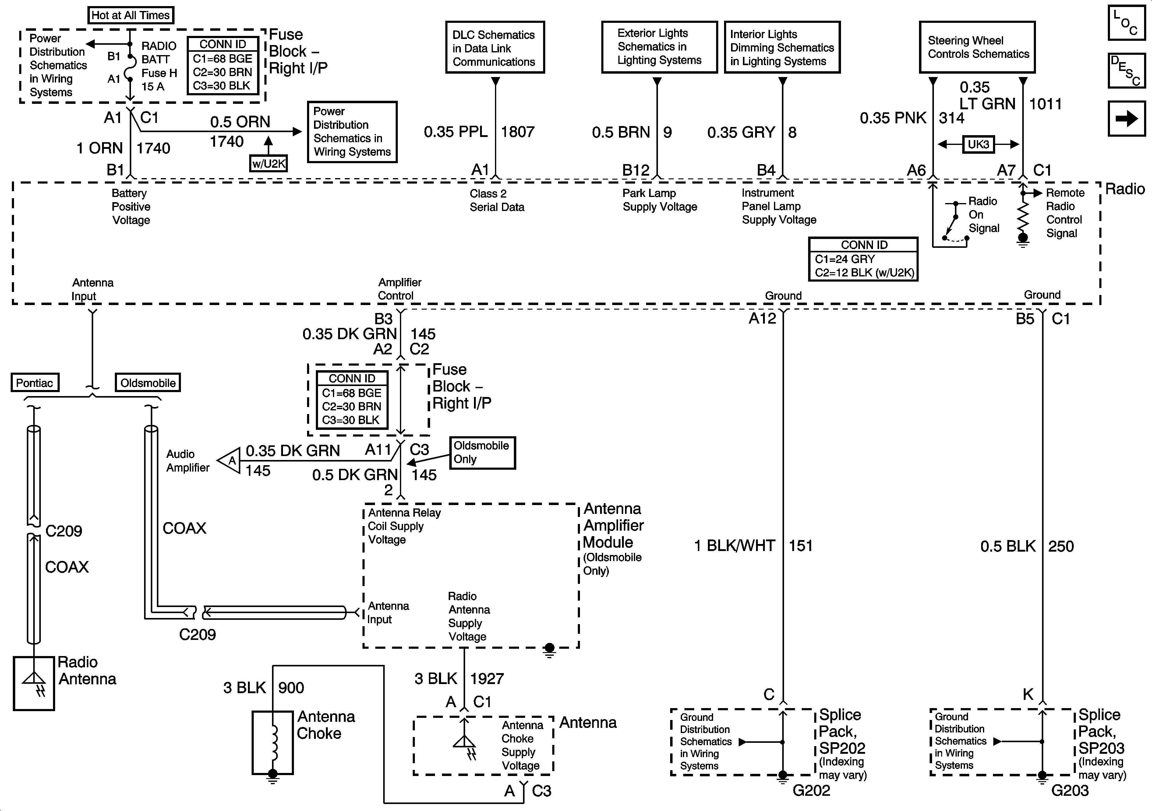
Radio/Audio System Description and Operation
Digital Radio Receiver
R/H BEC BATT, ABS, COOL FAN #2 GROUND (V6), INT LPS, RADIO BATT, FOG LPS Fuses
R/H BEC BATT, ABS, COOL FAN #2 GROUND (V6), INT LPS, RADIO BATT, FOG LPS Fuses
Data Link Connector (DLC) Schematics
Park Lamps - Rear - Pontiac
Instrument Panel Lamps
Steering Wheel Controls Schematics
Amplifier - U85
G202
G203